Node: Projekt erstellen
Diese Node legt ein oder mehrere Projekte in FlowOffice an. In n8n wählen Sie ein Board (und Subboard) aus und ordnen anschließend Ihre Eingaben den Spalten dieses Boards zu.
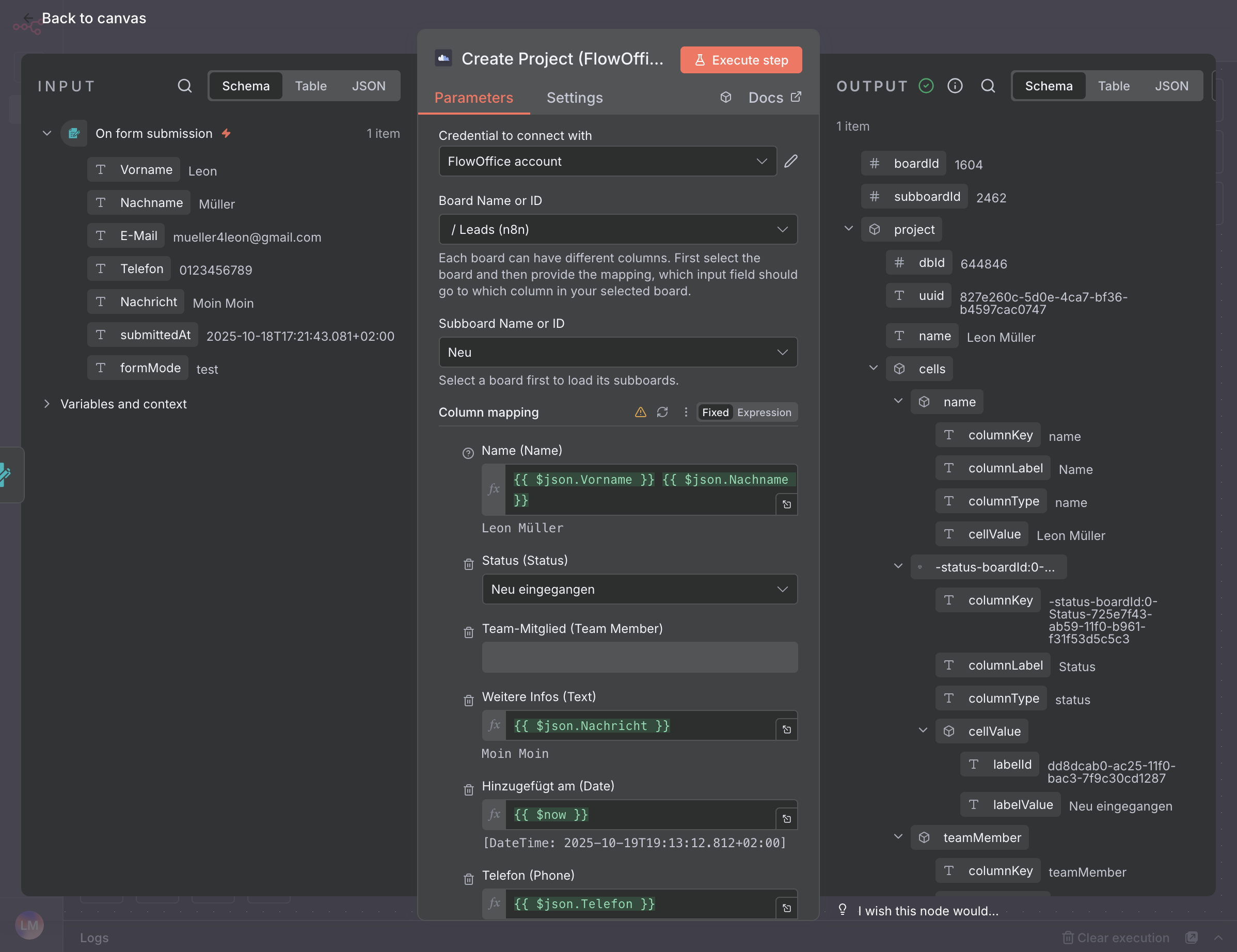
So funktioniert die Node in n8n
- Node „Create Project (FlowOffice)“ zum Workflow hinzufügen.
- Ihre FlowOffice‑Credentials wählen (mit HTTP‑Header „Authorization: Bearer <API‑Schlüssel>“).
- Board und Subboard auswählen.
- Spalten‑Mapping konfigurieren: Bestimmen Sie, welches Eingabefeld auf welche Board‑Spalte gemappt wird.
- Optional mehrere Projekte in einem Lauf anlegen, indem Sie mehrere Datensätze übergeben.

"Create Project" Knoten in einem Workflow.

Beispiel für die Einstellungen des "Create Project" Knotens.
Endpunkt
[POST] https://app.flow-office.eu/api/v1/project/create-projects
Eingaben (JSON)
json
{
"boardId": 123,
"subBoardId": 456,
"projects_mappedcolumnKey_toValue": [
{
"name": "Beispiel Projekt",
"beschreibung": "Optional"
// weitere Schlüssel entsprechen den Spalten-Keys Ihres Boards
}
]
}Hinweis: Die Schlüssel in jedem Objekt von "projects_mappedcolumnKey_toValue" müssen den Spalten‑Keys des gewählten Boards entsprechen. Mehrere Objekte erzeugen mehrere Projekte in einem Request.
Input & Output
Typescript
type CreateProjectsInput = {
boardId: number
subBoardId: number
projects_mappedcolumnKey_toValue: Record<string, unknown>[]
}
type CreateProjectsOutput = {
projects: {
dbId: number
uuid: string
name: string
cells: Record<string, {
columnKey: string
columnLabel: string
columnType: ZColumnType
cellValue: { labelKey: string; labelName: string } | unknown
}>
}[]
}Beispiel (cURL)
bash
curl -X POST \
https://app.flow-office.eu/api/v1/project/create-projects \
-H 'Authorization: Bearer YOUR_TOKEN' \
-H 'Content-Type: application/json' \
-d '{
"boardId": 123,
"subBoardId": 456,
"projects_mappedcolumnKey_toValue": [
{ "name": "Beispiel Projekt", "beschreibung": "Optional" }
]
}'